腾讯课堂是专业在线教育平台,依托QQ音视频技术提供高质量直播。课程形式丰富,功能多样,如实时互动、海量题库等。支持多端学习,涵盖各类科目,能满足不同用户学习需求,助力提升知识与技能。
腾讯课堂是一款超棒的在线教育平台。它能让你选感兴趣的科目深入学,借助 QQ 音视频技术,提供流畅高质量直播体验。课程形式多样,有 PPT 演示、屏幕分享等,师生能互动,提升学习效率。
它功能强大,支持实时直播,学员可互动;内置海量题库,方便搜题和真题练习;有高清录播和知识短视频,还能倍速播放;能和微信、QQ 结合分享课程题目。
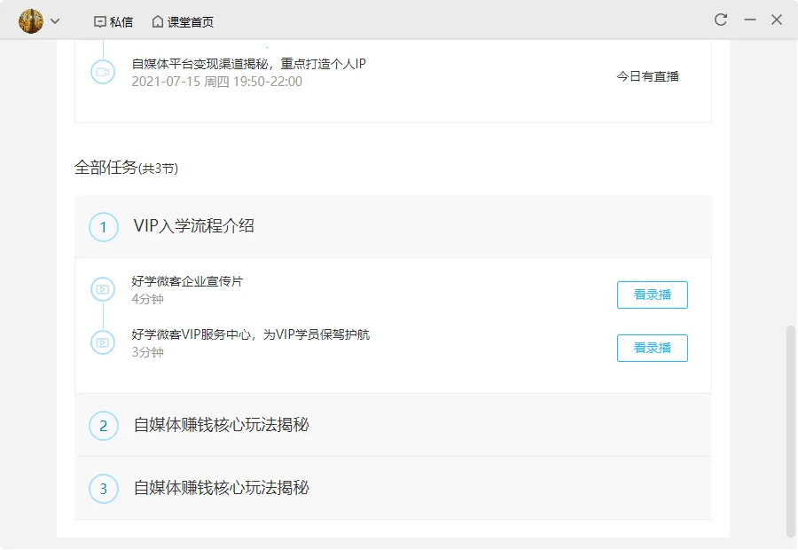
腾讯课堂使用也不难,进入首页选课程,点击课程表进入学习,看 15 分钟后按老师给的签到链接签到。后台播放功能开启也简单,在“我的”界面点设置,找到开启后台播放选项打开就行。要是视频过期了,手机版和电脑版都有办法看回放。所以,腾讯课堂完全不用担心不能用,放心用它来提升自己吧!
腾讯课堂是一款超棒的在线教育平台。它功能强大,能满足多种学习需求。支持实时直播课程,学员可举手提问、送花互动,与老师在线交流,提升参与感。内置海量题库,方便搜题与真题练习,巩固知识点。提供高清录播课程和知识短视频,支持倍速播放,全程无广告。还与微信、QQ 深度结合,可一键分享课程题目。学习时,进入首页选感兴趣课程,点击课程表进入学习,观看 15 分钟后,按老师提供的签到链接签到。后台播放功能开启也不难,在“我的”界面点设置,找到开启后台播放选项打开就行。常见问题比如视频过期,手机版和电脑版都有相应回放查看方法。总之,腾讯课堂为大家提供了便捷、高效、丰富的学习体验,让学习变得轻松又有趣。

腾讯课堂优势显著:
1. 课程丰富多样:聚合海量精品课程,涵盖留学考试、IT互联网、公考求职、考研、设计、职业技能等众多领域。不仅有雅思托福等专业课程,还有手工、PS、英语、摄影、美妆等趣味技能课程,满足不同用户的学习需求。
2. 学习体验良好:凭借QQ多年音视频技术支持,提供流畅且高质量的课程直播体验。课程形式丰富,包括PPT演示和屏幕分享等,师生可通过白板和提问等功能互动,提升学习效率。还提供高清录播课程与知识短视频,支持倍速播放自由调速,全程无广告,打造沉浸式学习环境。
3. 功能贴心实用:支持多端无缝连接,QQ、微信账号均可学习,支持手机、电脑、ipad端学习,支持多账号登录。APP还支持回看直播课程、离线下载等,结合手机性能增添视频界面缩放功能,方便用户更清晰观看特定区域。此外,提供学习计划展示、学习记录沉淀以及课程管理功能,让学习更有规划。

-
海量精品课程:聚合优质教育机构和教师的海量精品课程资源,不仅有雅思托福等专业课程,更有大量的兴趣课程。涵盖留学考试、IT互联网、公考求职、考研、设计、职业技能等多个领域,满足不同用户的学习需求。
-
多样化授课模式:凭借QQ积累多年的音视频能力,为用户提供流畅高音质的课程直播效果,同时还支持PPT演示、屏幕分享等多样化的授课模式,让老师可以更生动形象的将授课内容传输到学生的大脑。
-
贴心定制功能:不仅可以让用户在手机、PC等多种终端进行课程学习,该应用还加入回看直播课程、离线下载等,用户不管是走路、坐地铁,甚至是在餐厅等位等,都可以学习,真正做到随时随地利用碎片化时间为自己充电。
-
学习计划辅助:为用户提供学习计划展示、学习记录沉淀以及课程管理的功能,更直观给用户展示什么时间有课程,什么时候该做课程准备,合理安排自己的业余时间。
腾讯课堂是一款超棒的在线教育平台。课程种类极为丰富,不管是职业培训、公务员考试,还是托福雅思、考证考级等,应有尽有。
授课老师专业且经验丰富,讲解清晰透彻。直播课程互动性强,支持举手提问、送花等,能和老师实时交流,参与感十足。而且有海量题库,方便搜题与真题练习,助于巩固知识点。高清录播课程无广告,还能倍速播放,打造沉浸式学习环境。它与社交应用深度结合,分享课程超便捷。在这里学习,效率大幅提升,能轻松实现自己的学习目标,真的非常实用!